Kombigerät
Einzelgeräte lassen sich mit anderen (Einzel)Geräten zu Kombigeräten zusammenfassen. Es gibt dabei das führende Gerät, dem weitere Untergeräte zugewiesen werden. Kombigeräte haben immer einen gemeinsamen Standort (wird automatisch angepasst), sowie auf Wunsch einen gemeinsamen Status (Rückfrage bei Statusänderung eines Einzelgerätes im Verbund).
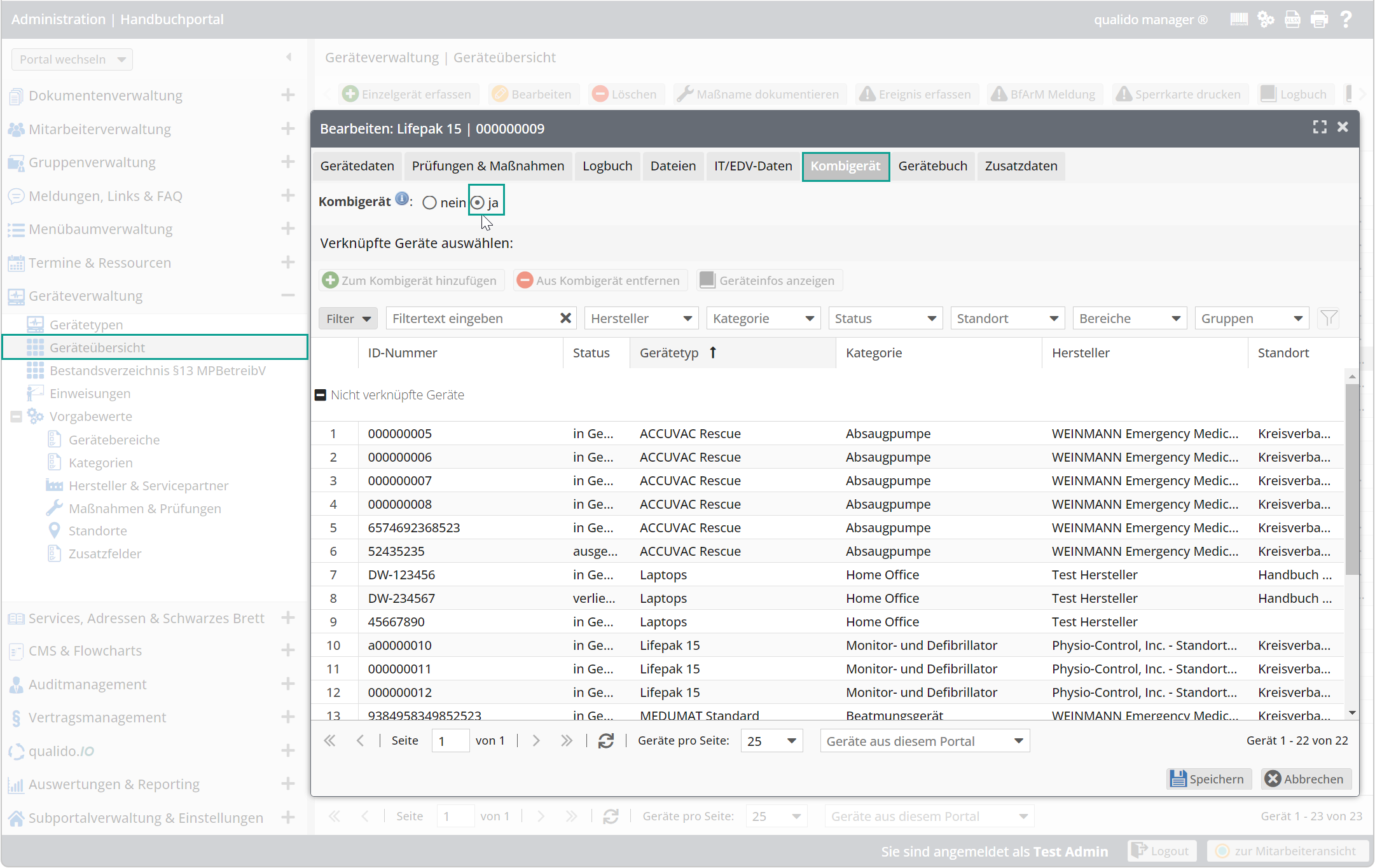
Kombigeräte werden in der Geräteübersicht gekennzeichnet. Das Gerätelogbuch gibt Auskunft über die Historie der Verknüpfungen von Geräten. Zum Anlegen eines Kombigeräts, wählen Sie zuerst ja:
Damit mehrere Einzelgeräte zu einem Kombigerät zusammengefasst werden können, müssen diese aus der Geräteliste ausgewählt und über die Schaltfläche

✔ Einem Kombigerät können Sie beliebige Einzelgeräte zuweisen.
✔ Alle so verknüpften Geräte erhalten immer einen gemeinsamen Standort und optional einen gemeinsamen Gerätestatus.
✔ Maßnahmen und Prüfungen lassen sich wahlweise je Einzelgerät oder für das gesamte Kombigerät dokumentieren.
✔ Soll eine Geräteeinweisung für alle verknüpften Geräte eines Kombiteräts dokkumentiert werden, empfiehlt sich die Anlage einer Sammeleinweisung.
Bitte beachten Sie: Änderungen der verknüpften Geräte werden sofort übernommen - unabhängig davon, ob Sie im aktuellen Gerätefenster "Speichern" oder "Abbrechen" wählen.
Das führende Gerät aus der Geräteübersicht löschen
Führende Geräte lassen sich nicht aus der Geräteübersicht löschen, so lange noch andere Geräte als Kombigerät verknüpft sind:
Bitte entfernen Sie mit der Schaltfläche